This website requires JavaScript.
Explore
Help
Sign In
IT4Change
/
gradido
Watch
3
Star
0
Fork
0
You've already forked gradido
mirror of
https://github.com/IT4Change/gradido.git
synced
2026-03-01 12:44:43 +00:00
Code
Issues
Packages
Projects
Releases
Wiki
Activity
gradido
/
docu
/
Concepts
/
TechnicalRequirements
/
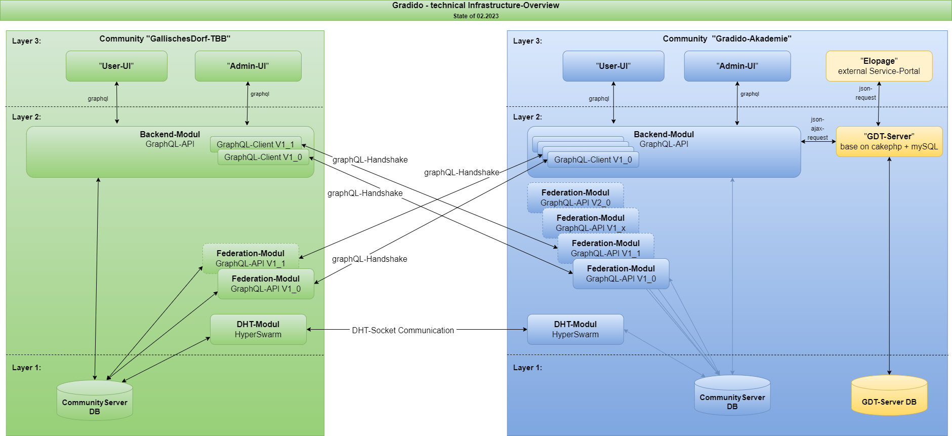
image
/
TechnicalOverview_V1-19.drawio.png
Claus-Peter Huebner
841979a360
first ongoing draft of community-authentication
2023-10-20 01:43:29 +02:00
328 KiB
1881x861px
Raw
History