This website requires JavaScript.
Explore
Help
Sign In
IT4Change
/
gradido
Watch
3
Star
0
Fork
0
You've already forked gradido
mirror of
https://github.com/IT4Change/gradido.git
synced
2026-04-04 08:35:30 +00:00
Code
Issues
Packages
Projects
Releases
Wiki
Activity
gradido
/
docu
/
Concepts
/
TechnicalRequirements
/
image
/
class-diagramm_vision-draft3.png
Claus-Peter Hübner
2435afcd7c
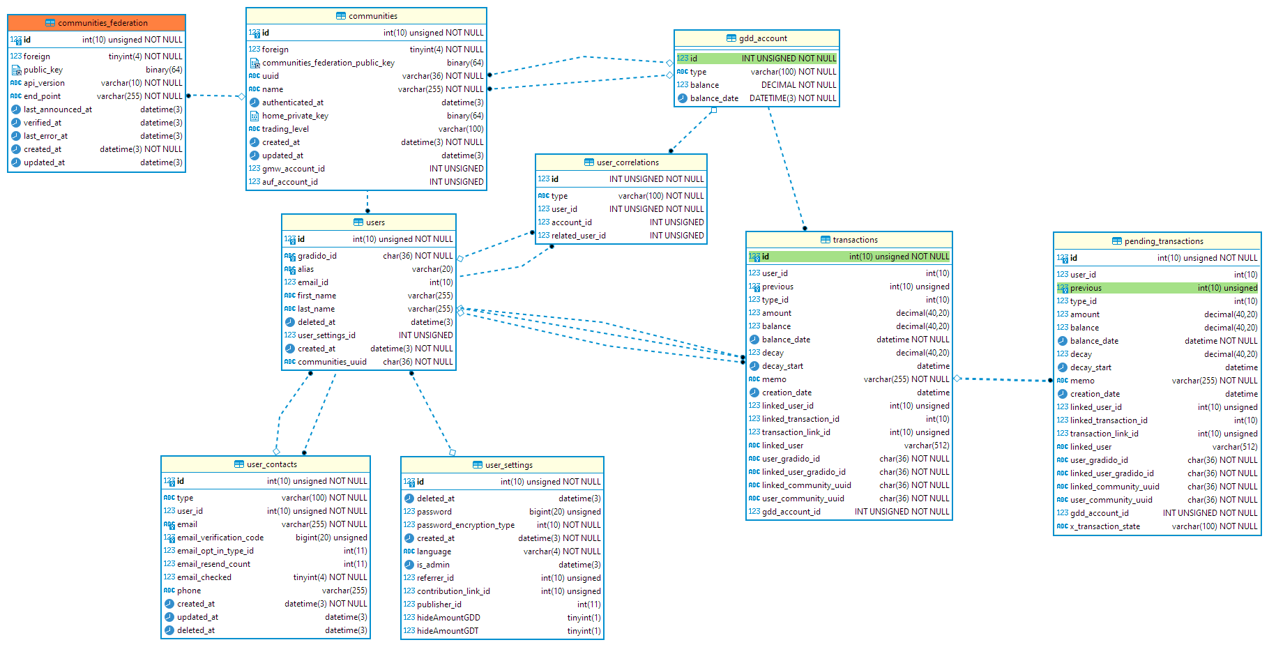
3rd draft of database modell
2023-03-31 00:31:55 +02:00
93 KiB
1820x928px
Raw
History